
Methodological
guide:
“INTERNAL
VALIDITY CRITERIA”
GROUNDED IN THE
TCCR
Published on September 15,
2025 on Zenodo — DOI:
https://doi.org/10.5281/zenodo.17262627
©
2025 by Jalin Simunovic Menares
![]()
DOWNLOAD THE PDF FILE HERE:
https://zenodo.org/records/17262627
CONTENTS
2) WHAT ARE THEY AND WHAT ARE THEY FOR?
3) FOCUS AND SCOPE (WHAT THEY EXAMINE, WHEN, AND WHO
USES THEM)
5) HYPOTHESIS OF CHANGE AND INITIAL DESIGN
6) WHAT WILL BE UNDERSTOOD AS A “CYCLE” IN THIS
PROCEDURE?
7) THE THREE “VALIDITY CRITERIA” (PLAIN DEFINITION +
HOW IT LOOKS + EXAMPLES)
7.1. CRITERION: “INTER-LEVEL COHERENCE”
7.2. CRITERION: “RELATIONAL EFFECTIVENESS”
7.3. CRITERION: “RELATIONAL JUSTICE”
8) STEP-BY-STEP PROCEDURE (WITH GUIDING QUESTIONS)
10) THREE COMPLETE EXAMPLE CASES (PRACTICAL
APPLICATION)
10.1. CASE A — SCHOOL (COEXISTENCE AND FAMILY)
10.2. CASE B — NEIGHBORHOOD (PUBLIC SPACE)
10.3. CASE C — WORK ORGANIZATION (TEAM CLIMATE AND
CARE)
In
the TCCR, the “Internal Validity Criteria” are the standards of
epistemic quality derived from the theoretical framework itself (object,
ontology, and analytical logic of the TCCR) and serve to determine whether a
professional reading/intervention is appropriate and valuable within the
cognosystemic paradigm, without relying on imported frameworks.
GENERAL
OBJECTIVE OF THE CRITERIA
Ensure
that every reading, decision, and intervention carried out within the TCCR
maintains theoretical-practical integrity—aligning the formal object with the
Cognosystem at the micro–meso–macro levels—and generates accumulative
endogenous knowledge through traceability (Data →
Meaning →
Decision →
Effect), evaluation with the matrix, and
documented loop closures.
1.1. In practical terms, the
three proposed criteria entail:
1.2. How should they be
evaluated?
·
Through interpretive
traceability (from data to meaning and to decision), evidence of inter-level
alignment, and observable/replicable relational effects in comparable contexts.
The
Internal Validity Criteria are the quality standards which, based
on the theoretical framework of the TCCR, are proposed to evaluate whether a diagnosis,
a decision, or an intervention is properly carried out within the
scope of this paradigm. They serve to:
Put
simply: these criteria are the quality control of the TCCR. If a
reading/intervention meets them, it can then be affirmed that it is valid
within the theory. This also seeks to take a further step toward enhancing the
credibility of Social Work as a social and human science, by proposing a
robust, coherent, and consistent methodology for the epistemological validation
of itself.
What
these criteria examine: the circulation of
cognosystemic meaning and its effects on the relationships among
individuals, mechanisms, and institutions.
Levels addressed: micro (interactions), meso (mechanisms
and institutions), and macro (sociocultural and normative frameworks).
3.1. When to use them:
Who
can use them: professionals, teams, and students
of Social Work who intervene or conduct research from within the TCCR.
The
formulation of the Hypothesis of Change translates the early
cognosystemic reading (delimitation, narrative issue, evidence, and Meaning
Circulation Map MCM – version 1) into a verifiable proposition that aligns
micro–meso–macro through Mediation Bridges (MB), the Cognosystemic
Decision Chain (CDC), and equivalent indicators (ICOR/VIRE).
5.0. Mini-operational glossary
(quick reading)
Referral
note: For extended definitions, examples,
and templates of the MCM, MB, CDC, and indicators, see section “7.1.4.
Cognosystemic Instruments for Verifying Coherence.” This synthesis allows
the hypothesis to be formulated at this stage; the technical details can be
consulted when designing or adjusting the cycle.
5.1. Location and function
5.2. Minimum prior inputs
Without
these inputs, the hypothesis risks being vague (semantically), unfeasible
(pragmatically), and lacking equivalent measurement (evaluatively).
5.3. How to formulate the
hypothesis (operational algorithm in 6 steps)
Step 1 — Relational narrative mechanism: State
the “why” of the problem as a mechanism (e.g., norm–practice
misalignment; meso-level translation deficit; asymmetries of voice/procedure).
Step 2 — Translation levers: Identify concrete MBs and the level(s)
where they will operate (micro/meso/macro), as well as who is responsible.
Step 3 — Standard format drafting: Use the suggested structure:
If [MB/device
+ responsible actor + level + mode of use] then [expected change
in ICOR/VIRE and/or in Inter-level Coherence] because [change
mechanism linking the MB to the problem], measured by [equivalent
indicators by level with thresholds], within [reasonable
timeframe of one cycle].
Step 4 — 3F Check (cognosystemic fit).
·
Semantic Fit:
the name of the problem and the hypothesis coincide across the three levels.
·
Pragmatic Fit:
there are rules/resources/roles that allow the implementation of the MBs.
·
Evaluative Fit:
the indicators measure the same construct at each level.
Step 5 — CDC v1 by level: Document,
in one line per level, the Chain Data →
Meaning →
Decision →
Effect associated with the hypothesis
(which data supports the meaning; which decision is taken; which effect is
sought).
Step 6 — Null Hypothesis: State the counterfactual: “The
implementation of [MB] will not produce significant changes in
[indicators/constructs] within the defined timeframe.”
Note: A
complete example of a hypothesis can be found in the criterion “Inter-level
Coherence”, which can be used as a pattern for terminological calibration
and the required degree of specificity.
5.4. What constitutes a good
hypothesis (quality criteria)
5.5. Drafting templates
Template
A — Standard
If
[MB/device] is implemented in [mode/rhythm] by
[responsible party] at [level], then [expected
change in ICOR/VIRE and/or Inter-level Coherence] because
[mechanism], measured by [list of equivalent indicators by level
with thresholds] within [timeframe].
Template
B — Multilevel (with explicit fit)
If
[micro-level MB] + [meso-level MB] are implemented in a coordinated
manner, then [Semantic/Pragmatic/Evaluative Fit] will increase
and [ICOR/VIRE] will improve, measured by
[micro/meso/macro indicators], within [timeframe].
Null
Hypothesis
The
implementation of [MB] and [dissemination/normative adjustment] will not
modify [indicators] within [timeframe].
5.6. From statement to initial
design
With
the hypothesis drafted, specify a minimum viable initial design:
5.7. 3F Checklist (before
implementation)
5.8. Possible errors and how
to correct them
5.9. Synthetic example
(cross-reference)
·
School Case (summary): macro→micro
translation deficit in meetings; MB1–MB3 (protocol, opening script, public
minutes) + dissemination of regulation; hypothesis: if these MBs are
implemented systematically and in a standardized way, then inter-level
coherence will increase and ICOR/VIRE will improve, measured within 4–6 weeks
by attendance, agreements, interruptions, trust, and complaints. (See full
development in the Inter-level Coherence criterion, in section 7).
5.10. Minimum evidence
required to advance to “cycle”
With
these elements, the first cycle can begin: it is executed, Data →
Meaning →
Decision →
Effect is recorded, it is evaluated using
the Validation Matrix with the “strong-minimum” rule, and it is
adjusted or scaled according to the results.
For
this procedure, a “cycle” will be understood as a complete unit of work
that begins with a hypothesis and an initial design and concludes
with the measurement of effects and the adjustment of the
intervention. It is not merely a period of time: it is a verifiable
process with defined milestones and minimum deliverables.
6.1. Operational definition
A
cycle is established when, for a given case/program, the following 8
milestones are completed:
6.2. Quality criteria of a
cycle
Suggested
practical rule: target ≥2 consecutive cycles in order to
affirm the stability of coherence, effectiveness, and justice.
6.3. Duration and nesting
6.4. Cycle closure signals
6.5. Quick example
·
School:
“opening script” + “public minutes” (MB), indicators of
attendance/trust/agreements; after 8 weeks, the matrix and adjustments
are applied. Cycle 1 is closed →
the protocol is adjusted and Cycle 2 begins to consolidate participation and
relational justice.
Definition:
it is the narrative coupling among the three levels of the Cognosystem
(micro–meso–macro). A reading/intervention is coherent when the same problem
and the same hypothesis of change remain recognizable at each
level, without hermeneutical leaps or contradictions. In essence, it
ensures that the same definition of the problem and the same hypothesis
of change remain recognizable and operable at the micro, meso, and macro
levels.
7.1.1. Objective of the
criterion
·
To ensure narrative and
operational coupling across micro–meso–macro, to prevent hermeneutical leaps,
and to design/activate “Mediation Bridges” (MB) that translate local agreements
into rules/practices; to align equivalent indicators at each level and to
sustain semantic, pragmatic, and evaluative consistency across at least two
cycles.
7.1.2. What does this
criterion guarantee?
Inter-level
Coherence is the ecosystemic control
mechanism of the TCCR. It does not demand that reality “be coherent” (it
often is not); rather, it requires that professional intervention:
In
this way, it guarantees that action takes place within the TCCR paradigm
(multilevel, narrative-relational), even if the case begins misaligned.
7.1.3. The three components of
the cognosystemic fit (3F)
The
Three Fits, or 3F, are operational subcriteria of validity for the Inter-level
Coherence criterion. They serve as a kind of epistemological and
operational consistency check carried out immediately after defining the problem
and the hypothesis of change. Their function is to operationalize the
inter-level coherence of the TCCR.
These
fits should be understood as a quick test performed immediately after defining
the problem and the hypothesis of change. First, it is verified
that all parties are talking about the same thing (the same name for the
problem and hypothesis at micro–meso–macro). Then it is checked that the means
exist to put this into practice: rules, resources, roles, and Mediation Bridges
(MB) that translate agreements. Finally, it is ensured that the same construct
will be measured at each level, with equivalent indicators. If something does
not align, it will be known beforehand where to adjust: words
(semantic), devices (pragmatic), or metrics (evaluative).
7.1.4. Cognosystemic
instruments for verifying coherence
o Data:
verifiable records that describe what occurred. Examples: micro
(verbatim quotes, observation), meso (minutes, forms, logs), macro
(regulations, guidelines, statistics).
o Meaning:
TCCR interpretation of the data (problem/hypothesis of change framed in
relational and narrative terms). Written briefly, with reference to the
Meaning Circulation Map (MCM) and the level where it arises.
o Decision:
what will be done differently, where it is formalized (e.g.,
protocol/agenda/role), and which “Mediation Bridge” (MB) enables it.
Includes those responsible and the timeframe.
o Effect:
observable changes in relationships and outcomes. These are
tested with indicators from the corresponding criterion (ICOR for
effectiveness, VIRE for justice—see subsequent criteria) or others defined.
·
Methodological rules for use:
(1) one line for each level (micro/meso/macro); (2) do not skip steps
or invert the order; (3) version and date each entry; (4) close
the loop: the effect feeds back into the meaning and the next decision.
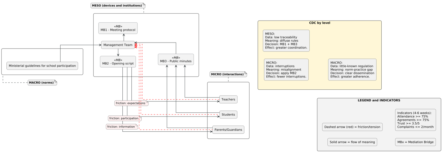
7.1.5. Practical complete
example (school case)
Initial
description: An educational community, under the
ministerial guidelines for school participation (macro
level), shows a norm–practice gap: meetings are interrupted, agreements are
diluted, and information circulates irregularly. At the meso level, the Management
Team translates the regulation through three Mediation Bridges (MB):
MB1 = “Meeting Protocol” (rules and roles); MB2 = “Opening Script” (order of
speech and clear language); and MB3 = “Public Minutes” (record and
traceability). The circulation of meaning descends from macro→meso→micro
(teachers, students, parents/guardians) mainly through MB2, while feedback
and compliance with agreements ascend from micro→meso
via MB3; nevertheless, frictions persist micro→meso
due to expectations, participation, and information. The CDC by level
summarizes that: (i) at the micro level, applying MB2 reduces
interruptions and organizes participation; (ii) at the meso level,
combining MB1+MB3 improves coordination and the traceability of agreements;
(iii) at the macro level, “clear dissemination of the regulation”
increases adherence. Short-term goals are set at attendance and agreements
≥75%, trust ≥3.5/5, and complaints ≤2/month, with public monitoring
through MB3.
Central
hypothesis (explanatory–operational):
The norm–practice misalignment in the school—evidenced by interruptions in
meetings, low traceability of agreements, and frictions over expectations,
participation, and information—is mainly due to a deficient translation of the
macro-level regulation to the micro level; therefore, if the Management Team
systematically and in a standardized way implements the Mediation Bridges (MB1:
Meeting Protocol, MB2: Opening Script, MB3: Public Minutes)
together with clear dissemination of the guidelines (macro), then inter-level
coherence will increase and relational effectiveness and relational justice
(ICOR/VIRE) will improve, with verifiable improvements over the baseline
observed within 4–6 weeks: attendance ≥75%, agreements fulfilled ≥75%, ≥40%
reduction in interruptions per meeting, trust ≥3.5/5, and complaints ≤2/month.
Null
hypothesis: The implementation of MB1–MB3 and
the dissemination of the regulation will not produce significant changes in
these indicators.
GRAPHICAL
EXAMPLE OF INSTRUMENTS
“MEANING
CIRCULATION MAP (MCM)” WITH “MEDIATION BRIDGES (MB 1, 2, AND 3)” +
“COGNOSYSTEMIC DECISION CHAIN (CDC)” INTEGRATED

7.1.6. Signs of good practice
7.1.7. Warning signs
7.1.8. Suggested indicators
7.1.9. Five-step procedure
7.1.10. How to score this
criterion (0–4)
7.1.11. Advanced errors and
how to correct them
Definition:
the capacity of an intervention to favorably reconfigure the relational
architecture that sustains the problem/goal (trust, coordination,
recognition, conflict resolution/governance). The focus is not on momentary
satisfaction, but on sustainable changes in patterns of interaction and
in the rules that enable them.
7.2.1. Objective of the
criterion
·
To ensure the production and
maintenance of verifiable improvements in the relational architecture—ICOR:
integrity/trust, coordination, recognition, and conflict resolution—through the
design, implementation, and auditing of narrative devices and institutional
arrangements; to measure with baseline, monitoring, and evaluation
(before–during–after), and to systematize transferable lessons.
7.2.2. What does this
criterion guarantee?
Relational
Effectiveness is the mechanism of relational change control within the
TCCR. It does not demand immediate “spectacular results”; rather, it requires
that professional intervention produce and stabilize verifiable
improvements in the relational architecture through devices and rules
that endure. The aim is to:
If
improvement occurs at the micro level but not at the meso level,
the improvement is fragile. The failure must be classified (e.g.,
coordination) and addressed at the meso level with MBs and metrics;
alignment with the macro level should follow if regulations are present.
7.2.3. Key dimensions (ICOR)[2]
7.2.4. Cognosystemic mechanisms
7.2.5. Suggested indicators (choose 3–5 depending on the
case)
7.2.6. Five-step procedure
7.2.7. Quick examples
7.2.8. Minimum sequence
7.2.9. Position in relation to
the other criteria
7.2.10. Suggested practical
rule
7.2.11. Brief example
·
Interprofessional hospital
team with high readmission rates: MB = liaison role + referral board +
interconsultation script. Indicators: response times, readmissions,
cross-disciplinary evaluation. Effect: reduced response times and readmissions;
improved recognition among disciplines.
7.2.12. How to score (0–4)
7.2.13. Advanced errors and
how to correct them
Definition:
the degree to which the Cognosystem redistributes voice, power, and
recognition so that individuals and collectives can express themselves and
have that expression effectively influence diagnoses and decisions. Relational
justice is not merely “participation”; it is participation with
consequences and under fair procedures.
7.3.1. Objective of the
criterion
·
To redistribute voice,
influence, and recognition under clear rules (VIRE: Voice, Influence,
Recognition, Procedural Equity), leaving traces of influence in diagnoses and
decisions; to establish reparative mechanisms (translations, quotas, rotations,
committees) and audit their implementation in order to ensure fair procedures.
7.3.2. What does this
criterion guarantee?
Relational
Justice is the procedural-ethical control mechanism of the TCCR. It does
not require that all voices think alike; it requires that all relevant
voices can be expressed and that such expression has consequences
under clear rules. The aim is to:
For
example, if the micro level makes demands and the macro level
ignores them, this is not a “failure”; it is a signal to mediate: to create
spaces for voice, document proposals, link them to decisions, and, if
appropriate, escalate normative changes through MBs.
7.3.3. Dimensions (VIRE)[3]
7.3.4. Cognosystemic instruments
7.3.5. Suggested indicators (select 4–6)
7.3.6. Five-step procedure
7.3.7. Expanded examples
7.3.8. Minimum sequence
7.3.9. Position in relation to
the other criteria
7.3.10. Practical rule
7.3.11. Brief example
·
School council: previously,
decisions were made by two leaders. Reparative measures: reserved seats,
rotation of spokespersons, summaries in plain language, and a guarantee
committee. Effects: 40% of the agenda from new actors, increased perception of
procedural justice, and agreements implemented.
7.3.12. How to score (0–4)
7.3.13. Advanced errors and
how to correct them
Golden
rule: everything must be documented with traceability
(from raw data to meaning and decision) and with observable effects (what
changed in relationships).
Step
1. Cognosystemic delimitation (micro–meso–macro)
Deliverable:
actors-and-rules sheet by level + MCM v1 (initial Meaning Circulation Map with
frictions and couplings).
Step
2. Narrative issue to be addressed
Deliverable:
comparative synthesis of narratives + single statement of the Narrative Problem
(1–2 lines).
Step
3. Evidence
Deliverable:
folder by level with citable sources + baseline of equivalent indicators by
level (coherence, effectiveness, justice).
Step
4. Hypothesis and design
Deliverable:
brief plan (1–2 pages) with hypothesis of change, defined Mediation Bridges
(MB) (documentary/human/technological/ritual), narrative devices (e.g.,
cognosystemic memes), D→M→D→E
Chain v1 by level, targets, responsible parties, schedule, and risks.
Step
5. Implementation
Deliverable:
shared field notebook with evidence of real use of MBs (minutes, photos, logs),
MCM v2 updated, and compliance audit.
Step
6. Evaluation by criteria
Deliverable: Validation Matrix complete (see next section “9. Validation
Matrix”) with 0–4 scores applying the Strong-Minimum rule, justifications, and
probative annexes + adjustment recommendations.
Step
7. Adjustment
Deliverable:
adjustment minutes with new hypothesis (if applicable), redesign of MBs, update
of indicators/targets, D→M→D→E
Chain v2, and plan for the next cycle (dates/milestones).
Step
8. Closure and lessons
Deliverable:
transferability note with contextual conditions, final materials (MBs,
templates), and stability record (if ≥2 cycles were completed).
Epistemological
purpose: The Validation Matrix is the
device that operationalizes the cognosystemic internal validity criteria. Its
objective is to estimate, based on evidence, the TCCR quality of a psychosocial
reading/intervention understood as narrative coupling across levels and as the
modification of the relational architecture under fair procedures. Far from a
mechanical checklist, it organizes the evaluation into four complementary
dimensions—interpretive traceability, micro–meso–macro alignment, pertinent
indicators, and observable effects—that jointly allow the weighing of
hermeneutical consistency and practical effectiveness.
9.1. MATRIX
Structure
and decision logic: Each criterion (coherence,
effectiveness, justice) is assessed in light of those four dimensions and
scored from 0–4, following the “strong-minimum rule”: the final score is
determined by the weakest dimension, safeguarding the integrity of the standard.[4]
In comparative analyses or series, a penalized average may be used. The result
is an auditable, comparable, and transferable record that enables the
endogenous accumulation of knowledge and strengthens disciplinary credibility.
|
Criterion |
Evidence of
traceability (Data→Meaning→ Decision→) |
Micro–meso–macro
alignment |
Suggested indicators |
Observable Effects |
|
Inter-level
Coherence |
Folder
by level + circulation
map |
Explicit
mediation bridges |
%
of micro agreements formalized at meso; alignment with macro regulation |
Fewer
contradictions among narratives; temporal consistency |
|
Relational
Effectiveness |
Plan
of devices + usage
records |
Coordinated
changes in rules/practices |
trust
(1–5); task fulfillment; coordination times |
Increase
in cooperation; reduction of recurrent conflicts |
|
Relational
Justice |
Voice
procedures + feedback |
Inclusion
and clear rules of participation |
%
of decisions with participation by previously absent actors |
Increase
in agency; greater perception of justice |
9.2. Scoring scale (how to use
it)
9.3. Decision rules
9.4. Quick example
If
in Inter-level Coherence you have: traceability = 3, alignment = 2, indicators
= 3, effects = 2 → score
2 (Partial) under the “strong-minimum” rule.
NOTE
FOR PROFESSIONALS:
The
“Validation Matrix” functions as a “dashboard” to assess whether the
intervention makes sense according to the TCCR paradigm: a) ecosystemic
coherence (among micro–meso–macro); b) improvement of relationships
(trust, coordination, recognition, conflict management); and c) fair rules
in its implementation (voice and influence of those who participate). This tool
makes it possible to organize the intervention, justify decisions before
professional teams or institutions, and, above all, learn cumulatively.
How
is this matrix used in day-to-day practice?
Simple: Data →
Meaning →
Decision →
Effect is always recorded. Then, in the
matrix, four columns are completed for each criterion: traceability, alignment
across levels, selected indicators, and observed effects. A score from 0 to 4
is applied using the suggested “strong-minimum” criterion (the final score is
the lowest of those four); this identifies the weak point to be improved. It is
recommended to use it before (to design), during (to adjust), and after (to
evaluate and extract lessons).
Concrete
application, in simple terms: for example, if meetings with
families are organized in a school, one can define an opening script and public
minutes (decision); measure attendance, agreements fulfilled, and trust
(indicators); and observe whether complaints decrease (effect). If, instead,
work is carried out in a neighborhood, a community roundtable can be
established with clear rules and it can be verified whether more actors propose
topics and whether incidents decrease. The matrix does not replace evidence; it
contextualizes it relationally and shows, clearly, what works and what must be
adjusted.
10.1.1.
Cognosystemic delimitation
10.1.2. Narrative problem
·
High frictions and complaints
in meetings; agreements are not fulfilled and trust is low.
10.1.3. Baseline evidence
(initial line)
·
Attendance 55%; agreements
fulfilled 40%; average trust 2.3/5; 6 formal complaints/month.
10.1.4. Meaning Circulation
Map (MCM)
·
Micro ⇆
meso friction due to misaligned expectations; the macro level demands
participation without practical translation.
10.1.5. Mediation Bridges (MB)
·
MB 1 Meeting protocol
(agenda, time limits, roles); MB 2 Opening script with the cognosystemic
meme “clear agreement, clear respect”; MB 3 Public minutes on the
bulletin board.
10.1.6. Cognosystemic Decision
Chain - CDC (by level)
10.1.7. Indicators and targets
·
Attendance ≥75%; agreements
fulfilled ≥75%; trust ≥3.5/5; complaints ≤2/month.
10.1.8. Results (8 weeks)
·
Attendance 78%; agreements
82%; trust 3.8/5; complaints 2/month (−66%).
10.1.9. Validation Matrix
(scores and justification)
|
Criterion |
Traceability
(D→M→D→) |
Micro–meso–macro
alignment |
Indicators |
Observable
effects |
Score |
|
Coherence |
Complete
chain by level + circulation map |
MB
1/2/3 in use; macro regulation translated |
%
of micro agreements formalized at meso; alignment with macro norm |
Fewer
contradictions among narratives; temporal consistency |
3 |
|
Effectiveness |
Plan
of devices
+ minutes |
Coordinated
changes in rules and practices |
trust;
attendance; agreements |
↓
complaints; shorter meetings |
3 |
|
Justice |
Speaking
turns, public minutes |
Inclusion
of previously passive parents/guardians |
%
of topics proposed by families (20%) |
Greater
perception of fair treatment |
2 |
10.1.10. Lessons
·
The documentary MB (public
minutes) closes the micro→meso
loop; participation needs to be raised to ≥30% to strengthen relational justice.
10.2.1.
Cognosystemic delimitation
10.2.2. Narrative problem
·
Public square with recurrent
incidents and uncoordinated actors; voices concentrated in a few leaders.
10.2.3. Baseline evidence
(initial line)
·
12 incidents/month; average
participation 12 people; 80% of the agenda set by 2 leaders.
10.2.4. Meaning Circulation
Map (MCM)
·
Micro-level friction due to
unmediated conflict; meso-level vacuum of rules; macro level with a poorly
operational ordinance.
10.2.5. Mediation Bridges (MB)
·
MB 1 Neighborhood
roundtable with script and roles; MB 2 Co-designed patrols; MB 3 Public
minutes; MB 4 Memorandum to the City Council to adjust the ordinance.
10.2.6. Cognosystemic Decision
Chain - CDC (by level)
10.2.7. Indicators and targets
·
Incidents ≤7/month; sustained
participation ≥25 people; diversity of voices (≥40% of the agenda proposed by
new actors).
10.2.8. Results (3 months)
·
Incidents 7–8/month (−35%);
sustained participation 28; 45% of the agenda proposed by new actors; minutes
with agreements fulfilled 76%.
10.2.9. Validation Matrix
(scores and justification)
|
Criterion |
Traceability
(D→M→D→) |
Micro–meso–macro
alignment |
Indicators |
Observable
effects |
Score |
|
Coherence |
Chain
by level + MCM/MB |
Micro/meso
aligned; macro under adjustment |
incidents,
participation, % of agenda |
↓
incidents; agreements fulfilled |
3 |
|
Effectiveness |
Plan
+ patrol records |
Changes
in meeting rules/practices |
compliance,
timelines, cooperation |
sustained
improvement over 3 months |
3 |
|
Justice |
Voice
rules + translations |
Reserved
seats/rotation of spokespersons |
45%
of agenda from new actors |
greater
procedural justice |
3 |
10.2.10. Lessons
·
When the macro level is under
adjustment, documenting micro ⇆
meso “loop closures” sustains improvements and
legitimizes regulatory change.
10.3.1.
Cognosystemic delimitation
10.3.2. Narrative problem
·
Sense of mistreatment,
unresolved conflicts, high turnover (28% annualized).
10.3.3. Baseline evidence
(initial line)
·
Perception of recognition
2.1/5; average resolution time 21 days; 0 formal voice procedures.
10.3.4. Meaning Circulation
Map (MCM)
·
Micro-level friction due to
lack of channels; meso level without effective rules; macro level with a policy
not implemented.
10.3.5. Mediation Bridges (MB)
·
MB 1 Safe reporting channel;
MB 2 Joint committee with rules and deadlines; MB 3 Internal policy
disseminated in plain language.
10.3.6. Cognosystemic Decision
Chain - CDC (by level)
10.3.7. Indicators and targets
·
Recognition ≥3.5/5; resolution
≤10 days; ≥80% of cases with feedback provided; turnover ≤18% (at 12 months).
10.3.8. Results (2 months)
·
Recognition 3.6/5; resolution
9 days; 92% with feedback provided; turnover trending downward (year not yet
complete).
10.3.9. Validation Matrix
(scores and justification)
|
Criterion |
Traceability
(D→M→D→) |
Micro–meso–macro
alignment |
Indicators |
Observable
effects |
Score |
|
Coherence |
Chain/MCM/MB
documented |
Changes
across micro ⇆
meso; macro disseminated |
timelines,
recognition, feedback |
Fewer
contradictions among narratives |
3 |
|
Effectiveness |
Plan
+ case logbook |
Rules
applied, clear roles |
resolution,
compliance, turnover (trend) |
Early
improvement, 1 cycle |
2 |
|
Justice |
Safe
reporting channel + parity-based committee |
Voice
and appeal rules |
92%
feedback provided; perception of justice |
Greater
worker agency |
3 |
9.3.10. Lessons
·
To strengthen effectiveness
(from 2 to 3–4), stability across ≥2 cycles and evidence of impact on
annual turnover are required.
The
“Cognosystemic Theory of Human Psychosocial Relational Construction” (TCCR)
proposes an endogenous epistemology for Social Work, with its own formal
object—the narratively constructed psychosocial relationality—and a unit of
analysis—the Cognosystem at the micro–meso–macro levels. Within this framework,
the Internal Validity Criteria are not a methodological accessory, but
the demarcation mechanism that makes it possible to distinguish good readings
and interventions from those that, however well intentioned, lack
theoretical–practical support within the TCCR. Their function is twofold: they
guarantee hermeneutical consistency (that what is said makes sense at all
levels) and practical effectiveness (that what is done truly improves the
architecture of relationships and does so under fair rules).
The
triad Inter-level Coherence – Relational Effectiveness – Relational Justice
operates as a system: no dimension substitutes for the others. For this reason,
the Validation Matrix adopts the “strong-minimum” principle: the overall
standard can never be better than its weakest link among traceability,
alignment, indicators, and effects. The cognosystemic instruments—the Meaning
Circulation Map (MCM), Mediation Bridges (MB), and the
Cognosystemic Decision Chain (CDC)—make visible how data is
translated into action and how that action returns as verifiable learning. In
this way, knowledge becomes auditable, comparable, and transferable.
The
applications presented (school, neighborhood, work organization) show that the
guide does not bureaucratize practice: it organizes day-to-day work,
accelerates agreements, distributes voice and recognition, and produces results
that can be defended before third parties. When loop closures are documented
and two or more cycles of improvement are sustained, the organization learns,
and the knowledge generated raises the disciplinary credibility of Social Work,
without the need to borrow external frameworks.
In
sum, this guide turns practice into a laboratory for TCCR theory: each
well-traced case feeds an endogenous knowledge base, useful for training,
management, and public policy. The challenge is to sustain reflexivity (avoid
empty ritualization), protect traceability, and cultivate a common language
that keeps actors and levels aligned. With these safeguards, the TCCR not only
interprets the relational world: it repairs it with its own criteria and
standards open to scrutiny.
SIMUNOVIC, Jalin (2025). Cognosystemic
Theory of Human Psychosocial Relational Construction TCCR: A unified
theoretical proposal for Social Work. Arica, Chile: Social Ius Ediciones.
[1] Here, “meaning” refers to the cognosystemic meaning that
the professional recognizes in the relational (narrative) dynamics during the
psychosocial assessment process. That is, it is the meaning that
connects a datum with a possible action, read through the lenses
of the TCCR: relational (relationships), narrative (how it is told), and
situated (at which level it occurs).
Importantly, it is not opinion or moralizing, nor is it merely “what it
means.” It is what it means for the relationships and where to move them.
Practical formula
In [level], [data] means that [relational
mechanism]; therefore [hypothesis of change].
Mini step-by-step guide
1.
Data: something
observed and verifiable.
2.
Relational
mechanism: what happens among people/devices that explains that datum? (trust,
coordination, recognition, conflict).
3.
Hypothesis of
change: a small shift that would improve that mechanism.
4.
Level: does it
occur at micro, meso, or macro? (sometimes more than one).
Three brief examples
·
School (micro): Data:
40% of parents/guardians do not attend. Meaning: the invitation is
perceived as “control” rather than cooperation; hypothesis: change the
opening script and agree on clear rules.
·
Health (meso): Data:
referrals get “lost.” Meaning: weak coordination due to unclear roles; hypothesis:
simple referral protocol + monitoring board.
·
Local policy
(macro): Data: the ordinance requires participation, but no one
participates. Meaning: insufficient recognition (technical language,
impossible schedules); hypothesis: translation into plain language +
accessible schedules + public feedback/reporting.
How to verify that the intervening professional’s meaning is well
constructed
·
Relational: it
names a mechanism between actors (it does not label people).
·
Actionable: it
suggests a concrete decision (not a vague wish).
·
Located: it states
at which level it operates (micro/meso/macro).
·
Traceable: it
indicates which data supports it.
·
Coherent: the
meaning will be the same (or compatible) when reviewed at other levels.
Errors that may arise
·
Psychologizing:
“the families don’t want to” (judgment) → Better: “the current script misaligns expectations
and erodes trust.”
·
Empty
structuralism: “the system is unjust” → Better: “the current rule excludes voices because it
requires daytime procedures with no alternatives.”
·
Diagnosis without
direction: “there is conflict” → Better: “there are no rules to resolve disagreements;
hypothesis: parity-based committee with deadlines.”
[2] ICOR is a didactic Spanish mnemonic used in this guide to recall
the four dimensions of relational effectiveness: Integridad/Confianza [integrity/trust],
Coordinación [coordination], recOnocimiento [recognition],
and Resolución de conflictos [conflict resolution]. It does not
constitute a canonical acronym external to the TCCR.
[3] VIRE is a Spanish mnemonic used in this guide to group the four
dimensions of relational justice: Voz [voice], Incidencia [influence],
Reconocimiento [recognition], and Equidad procedimental [procedural
equity]. It does not constitute a canonical term external to the TCCR.
[4] “Strong-minimum”: As a clarification, in this guide the label
“strong-minimum” refers to the non-compensatory conjunctive rule used in
multi-criteria evaluation (AND logic). That is: P = min{T, A, I, E}, where T =
traceability, A = alignment, I = indicators, and E =
effects. Therefore, for internal validity, each of these four conditions is
unavoidably necessary: that is, the total strength is that of the weakest link.
The “strong-minimum” simply names and operationalizes this principle within the
proposed matrix. It does not introduce a new rule; it merely translates an
existing approach pedagogically and applies it under the TCCR paradigm.